MultiCommander SE (Store Edition) for PC Windows

MultiCommander SE (Store Edition) for Windows

Utilities & tools For all ages For all ages
4.2 Free
FileManager focused on efficient workflow. And that everything can be done using keyboard, (Mouse if also supported) includes many file manager tools for rename, sorting, converting, copying, unpacking, and much much more

Overview

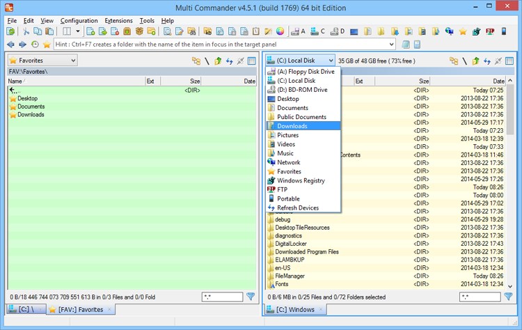
Powerful file manager for people who need lots of extra features when working with files. Using the popular dual panel layout. that is very popular among power users. It can be run with either the popular and efficient Commander styled key and mouse setup or WindowsExplorer key and mouse setup. Support advanced filtering and selection features. Dark Mode, Built-in picture view, Text file viewer that support files of GB in size with limited memory usage. Extended file tools Copy/Move/Delete files Advanced multi rename File search Scripting Change date/time Picture tools for rotate / resize pictures and much much more

Features

Batch RenameFile viewerFile CopyFile SearchDual panel layoutScriptingPicture resizePicture viewerFile Checksum verifier and creatorCorrect folder dateFind open filesReplace text in fileSort lines in fileConvert text filesCreate linksDark Theme

What's new

Version 14.4 (2024-12-03) 20+ Changes FIXED - FindFiles dialog sometimes failed to load previously used values FIXED - MultiDataViewer now calculate width a little better making wordwrap work better. (but not perfect)) ADDED - Picture Viewer Toolbar dropdown show when width is to small now works ADDED - Picture Viewer can now show "GPS" information if images contains that (press \'G\') ADDED - Picture viewer can now open google map at GPS location, after the GPS infomrmation stored in the image using Ctrl+G FIXED - Unpacking rar and selecting SkipAll on overwrite, hang the progress window in a loop FIXED - Progress dialog when testing a rar archive now works better FIXED - 7 Stability issues fixed Version 14.3 (2024-11-24) 80+ Changes since 14.2 * Internal picture viewer now using WIC (Windows Imaging Component), So more formats are now supported * Dynamic FileProperty for IsFolderEmpty, So you can create color rules that colors folders that are empty * Move works better oon WPD: (Portable devices. eg Mobil devies) * Testing archive now show correct information in progress dialog * Can now create symlinks to none existing files/folders.. * GetFolderSize command now follow settings for how to handle filesystem links * Refresh issue fixed for file coloring and extended property if a file was renamed/updated * Many more minor issues fixed * 8 Stability issues

Additional Information

  • Developed by Mathias Svensson
  • Version 2024.12.05
  • Requires

    Available on: PC

    OS: Windows 10 version 14393.0 or higher

    Keyboard: Integrated Keyboard

    Mouse: Integrated Mouse

  • Published 2016-10-10
  • Size 12.3 MB
  • File Type appx/msix
  • Language
    English (United States)
  • Permissions

    Uses all system resources

    Access your Internet connection

  • Microsoft Store ID 9nblggh4nfs5

How to download and install MultiCommander SE (Store Edition) from the Microsoft

To download and install MultiCommander SE (Store Edition) for PC from Microsoft, here are two methods you can follow. FileManager focused on efficient workflow. And that everything can be done using keyboard, (Mouse if also supported) includes many file manager tools for rename, sorting, converting, copying, unpacking, and much much more. You can access the app directly on the Microsoft Store.

Method 1: Download and Install via the Microsoft Store

This is the most straightforward and secure way to get MultiCommander SE (Store Edition).

Step 1: Open the Microsoft Store

  • Click the Start Menu (Windows logo) at the bottom-left corner of your screen.
  • Search for Microsoft Store in the search bar and open it.
  • Step 2: Search for MultiCommander SE (Store Edition)

  • In the Microsoft Store, type MultiCommander SE (Store Edition) into the search bar at the top and press Enter.
  • Select the app from the search results to open its detail page.
  • Step 3: Download and Install

  • Click the Get button (if the app is free) or Install to begin the download.
  • The app will automatically install after the download is complete.
  • Step 4: Access the App

  • Once installed, you can find MultiCommander SE (Store Edition) in your Start Menu or Apps List.
  • Open the app and follow the on-screen instructions to use.
  • Method 2: Download from the Official Microsoft Website

    If you prefer downloading directly from the web, you can use the official Microsoft website.

    Step 1: Visit the MultiCommander SE (Store Edition) Page

  • Open your browser and go to the MultiCommander SE (Store Edition) page
  • Step 2: Download the App

  • Click the Get in Store app button on the webpage.
  • This will redirect you to the Microsoft Store app on your PC.
  • Step 3: Install MultiCommander SE (Store Edition)

  • Follow the same steps as in Method 1 to download and install MultiCommander SE (Store Edition).
  • Step 4: Use MultiCommander SE (Store Edition)

  • Launch MultiCommander SE (Store Edition) from your Start Menu or Apps List.
  • Tips for a Smooth Installation

  • Ensure your PC is connected to the internet.
  • Keep your Windows operating system updated for the best performance.
  • Conclusion:

    Both methods ultimately utilize the Microsoft Store, ensuring the app's safety and reliability. Whether you prefer browsing within the Store or starting via the website, both approaches lead you to successfully download and install MultiCommander SE (Store Edition).
    MultiCommander SE (Store Edition) for PC Windows

    MultiCommander SE (Store Edition) for PC

    4.2 Free

    MultiCommander SE (Store Edition) FAQs

    How to download and Install MultiCommander SE (Store Edition) on Windows PC via the NWindows Store
    How to Search and Download MultiCommander SE (Store Edition) for PC Windows?

    Old versions

    MultiCommander SE (Store Edition) 2024.12.05

    EXE
    MSIX
    APPX
    32 bit
    64 bit
    2024-12-05

    MultiCommander SE (Store Edition) for PC Windows

    Share this app