Clone Cleaner Lite for PC Windows

Clone Cleaner Lite for Windows

Utilities & tools For all ages For all ages
1 Free
Clone Cleaner Lite(CCL) is an easy-to-use program designed to find out and remove duplicate files with same name, same size, same content on your local computer or network computers. With CCL you can easily reclaim disk space wasted by all the extra unnecessarily file copies and keep your files well organized.

Overview

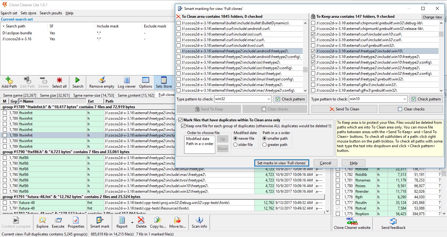
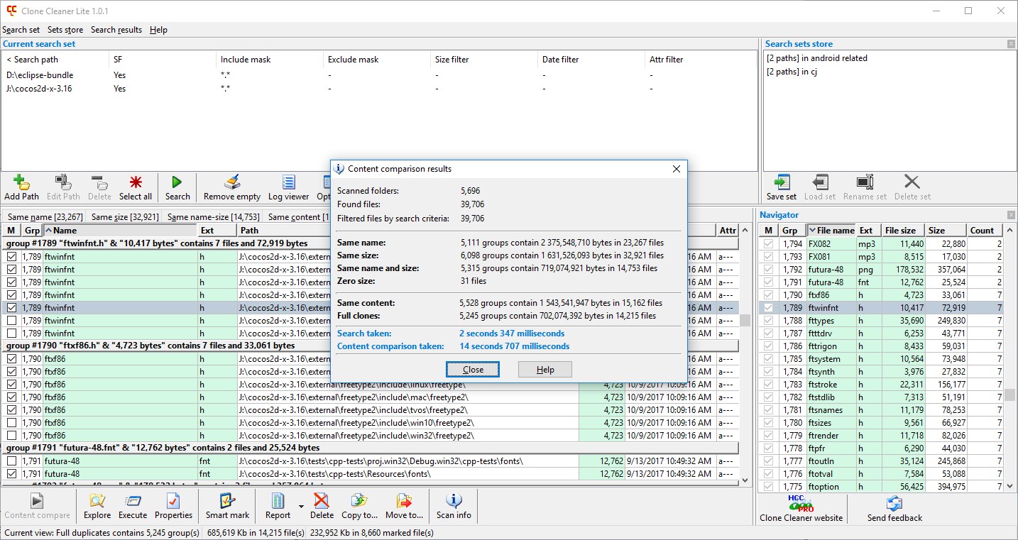
Clone Cleaner Lite is a handy Windows utility that helps keep PC clean by locating duplicate files according to variety of user-specified parameters and copy, move or remove files with same name, same size, same content on local computer or network computers. Clone Cleaner helps easily reclaim disk space wasted by all the extra unnecessarily file copies and keep files well organized. Clone Cleaner can examine multiple paths or drives, even across a network. Detailed search criteria accelerate a search by filtering files by name, size, modified date, attributes and allow excluding certain folders. User can save search parameters for future use. The program performs a duplicate search in two stages: scanning search scope to obtain files that fit search criteria, and comparing content of files with the same sizes. Scanning results displays files with same name, same size, same name and size, and zero size files. This allows quickly estimating how long would take true byte-to-byte content comparison of files. Comparing content results show files that are truly duplicates, and files which are identical to each other despite having different filenames. Search results are arranged in an easy-to-read, color-coded list that displays info for filename, path, size, and modified date. Clone Cleaner divides found duplicates into groups that help easily navigate results. Unique smart marking feature allows keep files in particular locations and guarantee that their duplicates will be removed from elsewhere. Smart marking offers to divide duplicates paths into To Keep and To Clean areas. To Keep area protects files in specified folders. Files in To Clean area which have duplicates in To Keep are identified as candidates for deletion. This sophisticated tool allows select unwanted duplicate files easily, almost automatically. Delete preview allows re-arrange removing files by path, file name, size, and modified date. As well as it allows to exclude certain files by path or filename pattern. All the program activities are stored into log files. Easy to use intuitive interface does the work with Clone Cleaner enjoyable.

Features

Checking for duplicates in Multiple drives (Floppy, USB & Mapped Network drives). Ability to find duplicates over network, using UNC path or network neighborhood.Compares files byte-to-byte to search same content duplicates and full clones.Finds File Name match. Finds Name duplicates for files with different content. Finds File Size match. Finds Size duplicates for files with different content.Finds Empty files without content. Zero size files. Powerful filters. Include/exclude files by extension, file size and file date. Ability to exclude subfolders from search for duplicates. Ability to protect Windows, Program Files and hidden folders. Ability to save search criterias for quick access in future (like Favorites). Ability to export search results into CSV file. Smart marking allows to select unwanted duplicate files easily, almost automatically. Provides tools for safe and easy deletion of duplicate files. Ability to storing log files (full log and error log). Ability to view log files in the Log Viewer. Ability to remove empty folders. Support filepath length up to 32K wide characters. Easy to use interface for simple search for duplicates files.

What's new

- Folder view feature. Now you can see how many clones each file in a folder has. And where the duplicates are located. - Improved search result report. - Improved memory management. - Fixed GUI bugs

Additional Information

  • Developed by NativeRoom
  • Version 2022.03.11
  • Requires

    Available on: PC

    OS: Windows 10 version 14393.0 or higher

    Touch: Integrated Touch

    Keyboard: Integrated Keyboard

    Mouse: Integrated Mouse

  • Published 2018-03-24
  • Size 2.07 MB
  • File Type appx/msix
  • Language
    English (United States)
  • Permissions

    Uses all system resources

    Access your Internet connection

  • Microsoft Store ID 9nd8c6drbjfd

How to download and install Clone Cleaner Lite from the Microsoft

To download and install Clone Cleaner Lite for PC from Microsoft, here are two methods you can follow. Clone Cleaner Lite(CCL) is an easy-to-use program designed to find out and remove duplicate files with same name, same size, same content on your local computer or network computers. With CCL you can easily reclaim disk space wasted by all the extra unnecessarily file copies and keep your files well organized. . You can access the app directly on the Microsoft Store.

Method 1: Download and Install via the Microsoft Store

This is the most straightforward and secure way to get Clone Cleaner Lite.

Step 1: Open the Microsoft Store

  • Click the Start Menu (Windows logo) at the bottom-left corner of your screen.
  • Search for Microsoft Store in the search bar and open it.
  • Step 2: Search for Clone Cleaner Lite

  • In the Microsoft Store, type Clone Cleaner Lite into the search bar at the top and press Enter.
  • Select the app from the search results to open its detail page.
  • Step 3: Download and Install

  • Click the Get button (if the app is free) or Install to begin the download.
  • The app will automatically install after the download is complete.
  • Step 4: Access the App

  • Once installed, you can find Clone Cleaner Lite in your Start Menu or Apps List.
  • Open the app and follow the on-screen instructions to use.
  • Method 2: Download from the Official Microsoft Website

    If you prefer downloading directly from the web, you can use the official Microsoft website.

    Step 1: Visit the Clone Cleaner Lite Page

  • Open your browser and go to the Clone Cleaner Lite page
  • Step 2: Download the App

  • Click the Get in Store app button on the webpage.
  • This will redirect you to the Microsoft Store app on your PC.
  • Step 3: Install Clone Cleaner Lite

  • Follow the same steps as in Method 1 to download and install Clone Cleaner Lite.
  • Step 4: Use Clone Cleaner Lite

  • Launch Clone Cleaner Lite from your Start Menu or Apps List.
  • Tips for a Smooth Installation

  • Ensure your PC is connected to the internet.
  • Keep your Windows operating system updated for the best performance.
  • Conclusion:

    Both methods ultimately utilize the Microsoft Store, ensuring the app's safety and reliability. Whether you prefer browsing within the Store or starting via the website, both approaches lead you to successfully download and install Clone Cleaner Lite.
    Clone Cleaner Lite for PC Windows

    Clone Cleaner Lite for PC

    1 Free

    Clone Cleaner Lite FAQs

    How to download and Install Clone Cleaner Lite on Windows PC via the NWindows Store
    How to Search and Download Clone Cleaner Lite for PC Windows?

    Old versions

    Clone Cleaner Lite 2022.03.11

    EXE
    MSIX
    APPX
    32 bit
    64 bit
    2022-03-11

    Clone Cleaner Lite for PC Windows

    Share this app